Scenario 2: Committing Alter Scripts

The Forward Engineer Alter Schema Generation Wizard generates an alter script for a database after you make changes to a model. For a Mart Model, you can push the alter script to a Git repository.

To commit alter scripts to Git repositories, follow these steps:

  1. On the ribbon, go to Mart > Open
  2. The Open page appears.

    Mart Open Git

  3. Select a model, and then click Open.
  4. The Mart Model opens.

    Online Mart Model Git

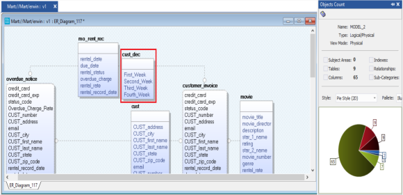
  5. Make the required changes in the model.
  6. For example, in the following model, a new table, cust_dec with four columns is added.

    Onlinemartmodel Alterscript

  7. Go to Actions > Alter Script.
  8. The Forward Engineer Alter Script Schema Generation Wizard appears.

    Fealterscriptschema Git

  9. On the Forward Engineer Alter Schema Generation Wizard, click the Preview section.
  10. The alter script appears. For more information on generating alter scripts, refer to the Generating Alter Script for Databases topic.

    For example, in the following image the Preview section displays an alter script of a Databricks database.

    Fealterscriptschema Previewgit

  11. Click Icon Connect to Git.
  12. The Commit to Git screen appears. The File Name and Git Path values autopopulates with the values configured in the previous commit. You can update the File Name and Git Path as per the requirement.

    Fealterscriptschema Committogit

  13. Enter appropriate values in the fields. Fields marked with an asterisk (Icon Asterisk) are mandatory. Refer to the following table for field descriptions.
  14. Field Name Description Additional Information
    Connected To Specifies the connection that connects erwin DM to a Git repository For example, ConnectGit.
    Git Repository Specifies the Git repository configured for Connection

    For example, https://gitlab.com/d4215/GitLabIntegration is set for the ConnectGit connection.

    This field autopopulates based on the repository configured in the Git Connection Manager.

    Git Branch Specifies the Git branch that was set for connection in the Git Connection Manager

    For example, main is set for the ConnectGit connection.

    This field autopopulates based on the repository configured in the Git Connection Manager.

    File Name Specifies the user-defined name of the FE script file being committed to a Git repository For example, Databricks-Sales-Data.sql
    Git Path Specifies the location in the Git repository where the FE script is committed

    For example, FY2022/

    The FE script is committed to the FY2022 folder inside the root folder of your Git repository.

    Commit Summary Specifies the summary of the push commit For example, Append December Sales.

    Author Name

    Specifies the name of the author pushes the commit

     

    Author Email ID

    Specifies the email address of the author pushes the commit

     

    Local Path Specifies the location on your local machine where the Alter script is saved C:\Users\SO\Documents\Databricks
    Auto Append Specifies whether the alter script is appended to the file set in File Name and Git Path

    By default, the Auto Append check box is selected. To create a new script file, clear the Auto Append check box and set the File Name and File Path belonging to an existing file. A new file with the following naming convention: <File Name>_YYYY-MM-DD_HH-MM-SS is created.

    Ensure that you use this check box consistently every time you commit an alter script.

  15. Click Commit.
  16. The alter script file is saved on the local path and committed to the Git repository.

For example, in the following image, an alter script file is committed to a GitLab repository and appended to an existing file, Databricks-Sales-Data, with a commit summary, Append December Sales using the main branch.

Alterscriptappendeddatabricks Gitlab

You can click the file to review its content. For example, in the following image, Databricks-Sales-Data contains the alter script.

Alterscriptappended Gitlab

Clearing the Auto Append check box and setting the File Name and File Path belonging to an existing file creates a new file with the following naming convention: <File Name>_YYYY-MM-DD_HH-MM-SS.

For example, in the following image, a file is created with a time stamp in a Git repository.

Append Clear Commit Databricks

This file contains only the alter script.

Fe Timestamp Commit

Use the committed FE script to generate a physical schema in your database. To generate schema, copy the FE script from your Git repository and run the script in the database.

For example, in the following Databricks database, the FE script copied from the Git repository is run.

Running Altscript Databricks

The cust_dec table is created in a Databricks database.

Create Alttable Databricks