Auto Sync

Using the Auto Sync feature in Project Explorer, you can directly sync the changes introduced to a source model with any of its target models that have Auto Sync enabled. Auto Sync eliminates the need to separately open each target model and manually implement the changes repetitively. Instead, it provides an option to instantly compare the changes in the source model and its required targets, resolve differences, and replicate the changes to them.

To use Auto Sync, you must enable it during the creation of the target model:

While creating a new target model, in the Target Model window, select Auto Sync.

If you have enabled Auto Sync for a target model, you can use the Sync option any time to compare the target model with its source model, and move the changes in the source model to the target model.

To use the Sync option for a target model, follow these steps:

  1. Right-click the required target model, and select Sync.
  2. The Sync with Model Source window appears.

  3. Click Next.
  4. The Type Selection tab opens.

  5. Select appropriate values in the fields. Refer to the following table for field descriptions.
  6. Field Description

    Additional Information

    Compare Level Specifies the selection type for the compare and sync

    Logical Level: Indicates that all objects that are contained on the logical level of a model are compared

    Physical Level: Indicates that all objects that are contained on the physical level of a model are compared

    Database Level: Indicates that all objects that are contained on the database level of a model are synced

    Option Set Specifies the option set for compare and sync

    Advanced Default Option Set: Indicates that all objects in the selection tree are included, except those objects that are assigned generated values during forward or reverse engineering

    Speed Option Set: Indicates that the frequently used and required objects are included

    Standard Default Option Set: Indicates that a default, minimal set of objects and properties are included

  7. Click Next.
  8. The Current Object Selection tab opens.

  9. Select appropriate values in the fields. Refer to the following table for field descriptions.
  10. Field Description
    Choose Objects Using Sets Specifies whether a preset or a custom set of selected options are used
    Selected Objects Specifies the selected model objects for the target model
    Hide Unselected Objects Specifies whether unselected objects are removed from the list
  11. Click Next.
  12. The Source Object Selection tab opens.

  13. Select appropriate values in the fields. Refer to the following table for field descriptions.
  14. Field Description
    Choose Objects Using Sets Specifies whether a preset or a custom set of selected options are used
    Selected Objects Specifies the selected model objects for the source model
    Hide Unselected Objects Specifies whether unselected objects are removed from the list
  15. Click Next.
  16. The Options tab opens.

  17. Select appropriate values in the fields. Refer to the following table for field descriptions.
  18. Field Description
    Auto resolve missing UDPS Specifies whether to skip the Type Resolution dialog when all the differences are due to missing UDPs
    Case Sensitive Compare Specifies whether a case-sensitive compare is performed
    Display Hidden Objects Specifies whether hidden objects must be displayed in the Resolve Differences window
    Display Unified Attributes Specifies whether a Unified Attributes group object is used to display all unified attributes (role-named or not) of the same unified set of attributes

    Exclude Unaligned Objects in the Current Model

    Specifies whether to exclude unaligned model-level objects from the target model in the Resolve Differences window

    Exclude Unaligned Objects in the Source Model

    Specifies whether to exclude unaligned model-level objects from the source model in the Resolve Differences window

    Ignore Code Comments

    Specifies whether to exclude blocks of comments from the body of an object, before including it in the compare process

    Ignore _ID Column

    Specifies whether to ignore the _id column during the compare process

    Prefix Owner

    Specifies whether objects are aligned based on both the name and owner name property

    Select Active Subject Area

    Specifies whether to select the active subject area by default in the Object Selection pane

    Using Database Id Matching

    Specifies whether objects are aligned based on their ID

    Using Name Matching

    Specifies whether objects are aligned based on their name

  19. Click Sync.
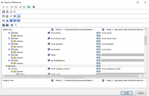
  20. The Resolve Differences window appears.

  21. On the Object View section, move all applicable changes from the source model to the target model using the  button.
  22. Click Finish.
  23. The changes are now added to the target model.