AI-Powered Data Modeling
erwin DM offers AI-powered data modeling feature that enable you to streamline reverse engineering tasks. With AI assistance, you can generate data models automatically, reducing the need for manual setup. This capability help you save time, minimize errors, and improve overall efficiency.
The AI is available only for RES.
Prerequisites
Ensure that the following prerequisites are in place:
-
Purchase of the erwin Data Modeler AI Add-On and receipt of a welcome email with the licensing portal URL and license number. If you haven't received the email, contact your support team.
-
Access to the Quest Licensing portal at https://licensing.ism.quest.com
-
Internet connectivity for key generation and validation
-
Access to erwin Mart Portal
-
AI Credentials: AI License Key, Client Id, and Client Secret
Workflow
The AI workflow for Reverse Engineering includes the following steps:
Assigning Users to Licenses
To assign users to an activated license in the Quest Licensing Portal, follow these steps:
-
Log in to the Quest Licensing portal using the same email address that received the welcome email.
The account info empty page appears. By default, the Overview tab opens and displays the activate licenses.
-
Under Overview, on the Account Info Empty Licenses card, click View Licenses.
The Organization Licenses tab opens and you can view your active license here.
-
On the active license, click Manage.
The license page opens.
-
Click the Seats tab, and click
to assign users.
The Assign Users page dialog box appears.
-
Enter the same email address that you used to log in to the Quest Licensing portal, and then click Assign.
Enabling the Feature
Once the users are assigned, you need to enable the AI feature.
To enable AI feature, follow these steps:
-
On the Settings tabs, click Features.
-
In the Features section, next to AI, click Enable Feature.
The Enable AI dialog box appears.
-
Review the terms of usage and select both the conditions, and then click Apply.
Creating Access Keys
You can now create the access key required to initiate erwinAI.
To create access keys, follow these steps:
-
On the Profile menu, select My Access Keys or go to https://licensing.ism.quest.com/user/access-keys.
The My Access Keys page opens.
-
Click Add Access Key.
-
Enter a key identifier in the corresponding field, and then click Add. For example, erwinDMAI_key_client. Access key is generated from your email address and this unique identifier.
In the Access Secret dialog box, Access Key Identifier and Access Key Secret are displayed.
-
Click Copy Secret to copy. Save the Access Key Secret. It will not be displayed again.
Enabling AI Licenses
By default, AI features are disabled. To enable them, you need to configure your license using AI credentials through erwin Mart Portal and ensure that erwin DM is connected to the erwin Mart Portal.
To enable AI features, follow these steps:
-
Log in to the erwin Mart Portal.
-
Go to Application Menu > Settings > General.
The General page appears.
-
Scroll to the DM AI Credentials section.
-
Enter your AI License Key, Client Id, and Client Secret in the appropriate fields.
-
Click Save.
Your AI credentials are saved, and AI features are enabled in erwin DM.
Using AI for Reverse Engineering
You can use Generative AI to generate scripts during the Reverse Engineering process. This section walks you through the process of reverse engineering a MongoDB model from scripts using AI as an example. Similarly, you can reverse engineer data models for other target databases. You can use GenAI in the following scenario:

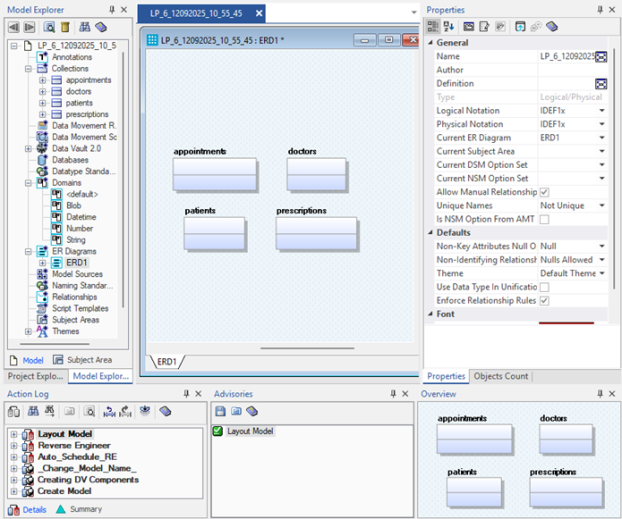
You can describe the models that you want to generate to the AI assistant. Based on the description, AI generates a script and the corresponding model. For example, to generate a healthcare industry based model, you can describe the model as follows:
"Create a MongoDB schema for a hospital system with patients, doctors, appointments, and prescriptions."
To generate DDL scripts and model using AI, follow these steps:
-
In erwin Data Modeler (erwin DM), click Actions > Reverse Engineer.
The New Model screen appears.
-
Click Logical/Physical and select a Database.
-
Click Next.
The Reverse Engineering Wizard appears.
-
Select the Enable AI Prompt Input checkbox. Clicking this option enables the prompt box.
-
Enter you model description in the AI prompt box. For example, Create a MongoDB schema for a hospital system with patients, doctors, appointments, and prescriptions.
-
Click AI Generate.
The AI-generated script based on your description is displayed. You can review, edit, save, and reuse this script.
-
Click Ok.
-
Enter appropriate values in the fields for the other tabs.
-
Click Ok.
The reverse engineering process starts.
Once the process is complete, based on your selections, a schema is generated and a model is created.
You can also use the followin options on the AI-generated script:
-
Search (
): Use this option to search for a word or characters in the schema.
-
Save (
): Use this option to save the generated script.
-
Copy (
): Use this option to copy the script.
-
Replace (
): Use this option to find and replace characters in the script.
-
Text Options (
): Use this option to configure the preview text editor's look and feel, such as window, font, and syntax color settings.
-
AI Terms of Use: Use this option to open the terms and conditions for AI-powered features in erwin DM.
-
Was this helpful?: Use this option to provide feedback on AI-generated script. Click
or
to submit positive or negative feedback. A feedback popup opens where you can enter your comments and click Submit.
-
Copyright © 2025 Quest Software, Inc. |